Oracle8i Application Developer's Guide - Advanced Queuing
Release 2 (8.1.6)

A76938-01

Library

Product

Contents

Index

Prev Up Next

Administrative Interface, 18 of 25


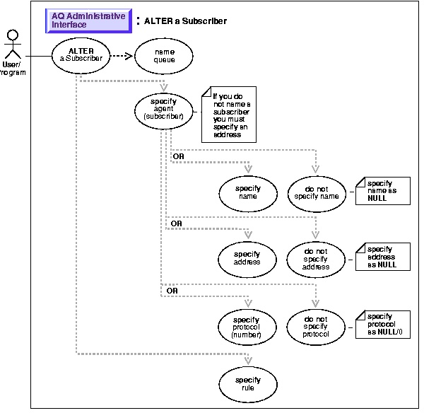
Alter a Subscriber

Figure 9-17 Use Case Diagram: Alter a Subscriber



To refer to the table of all basic operations having to do with the Administrative Interface see:

 

Purpose:

Alter existing properties of a subscriber to a specified queue. Only the rule can be altered.

Usage Notes

Not applicable.

Syntax

See Chapter 3, "AQ Programmatic Environments" for a list of available functions in each programmatic environment. Use the following syntax references for each programmatic environment:

Examples

See Chapter 3, "AQ Programmatic Environments" for a list of available functions in each programmatic environment. Examples are provided in the following programmatic environments:

PL/SQL (DBMS_AQADM): Alter Subscriber


Note:

You may need to set up the following data structures for certain examples to work:

EXECUTE DBMS_AQADM.CREATE_QUEUE_TABLE (
   queue_table            => 'aq.multi_qtab',
   multiple_consumers     => TRUE,   
   queue_payload_type     => 'aq.message_typ',
   compatible             => '8.1.5');
EXECUTE DBMS_AQADM.CREATE_QUEUE (
   queue_name             =>  'multi_queue',
   queue_table            => 'aq.multi_qtab');
 


/* Add a subscriber with a rule: */ 
DECLARE 
   subscriber       sys.aq$_agent; 
BEGIN 
   subscriber := sys.aq$_agent('SUBSCRIBER1', 'aq2.msg_queue2@london', null); 
   DBMS_AQADM.ADD_SUBSCRIBER(
      queue_name         =>    'aq.msg_queue', 
      subscriber         =>     subscriber, 
      rule               =>    'priority < 2'); 
END; 
/* Change rule for subscriber: */ 
DECLARE 
   subscriber          sys.aq$_agent; 
BEGIN 
   subscriber := sys.aq$_agent('SUBSCRIBER1', 'aq2.msg_queue2@london', null); 
   DBMS_AQADM.ALTER_SUBSCRIBER(
      queue_name         =>    'aq.msg_queue', 
      subscriber         =>     subscriber, 
      rule              =>     'priority = 1'); 
END; 

Java (JDBC): Alter a Subscriber

/* Alter the rule for a subscriber */
public static void example(AQSession aq_sess) throws AQException
{
     AQQueue         queue;
     AQAgent         agent1;        
     AQAgent         agent2;        

     /* Get the queue object */
     queue = aq_sess.getQueue("AQ", "multi_queue");

     /* add a subscriber */
     agent1 = new AQAgent("subscriber1", "aq2.msg_queue2@london");

     queue.alterSubscriber(agent1, "priority=1");
}


Prev Up Next
Oracle
Copyright © 1999 Oracle Corporation.

All Rights Reserved.

Library

Product

Contents

Index