Oracle8i Administrator's Guide
Release 2 (8.1.6) for Windows NT

A73008-01

Library

Product

Contents

Index

Prev Next

C
Oracle8i Configuration Parameters and the Registry

This appendix describes use of the registry for various Oracle8i for Windows NT components. It also lists the recommended values and ranges for configuration parameters.

Specific topics discussed are:

About Configuration Parameters

Oracle8i for Windows NT uses configuration parameters to locate files and specify runtime parameters common to all Oracle products. When an Oracle program or application requires a translation for a particular configuration variable, Oracle8i for Windows NT uses the associated parameter. All Oracle parameters are stored in the registry.

Registry Overview

Oracle8i for Windows NT stores its configuration information in a database (the registry) that is organized in a tree format. The tree format consists of keys in the registry and parameter values for the keys. Keys and parameter values can be viewed and modified in the Registry Editor.

Keys are folders that appear in the left pane of a Registry Editor window. A key contains subkeys or parameters.


WARNING:

Although the Registry Editor lets you view and modify registry keys and parameter values, you normally do not need to do so. In fact, you may render your system useless if you make incorrect changes. Therefore, only advanced users should edit the registry! Back up your system before making any changes in the registry. 


Parameters in the Registry Editor appear as a string, consisting of three components:

For example, parameter ORACLE_SID can have the following entry in the registry:

ORACLE_SID:REG_SZ:ORCL1

Value classes for Oracle8i for Windows NT parameters consist of the following:

Registry Parameters

This section describes the Oracle8i for Windows NT registry parameters for the following keys. Other products, such as Oracle Enterprise Manager, have additional keys and parameters that are not described in this appendix.

To modify the registry values described below, see "Modifying a Registry Value with REGEDT32".


Note:

This appendix describes how to use REGEDT32 to edit your registry. If you are using Windows 95 or Windows 98, you must use REGEDIT. REGEDIT operates slightly differently than REGEDT32. See your Windows 95 or Windows 98 documentation for instructions. 


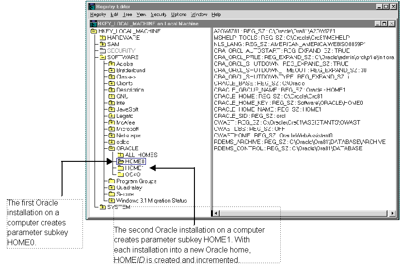
HKEY_LOCAL_MACHINE\SOFTWARE\ORACLE\HOMEID

Each time you install Oracle products into a new Oracle home on your computer, HKEY_LOCAL_MACHINE\SOFTWARE\ORACLE\HOMEID is created and ID is incremented. This subkey contains parameter values for most Oracle products.

Additional Information:

See Chapter 3, "Multiple Oracle Homes and Optimal Flexible Architecture" for details on the PATH variable and registry values when you are working with multiple Oracle homes. 

This figure shows the parameter subkeys created with two Oracle home directories on the same computer.


HKEY_LOCAL_MACHINE\SOFTWARE\ORACLE\HOMEID includes the following parameters for an Oracle home directory on a computer. Depending on the products you install, additional parameters can also be created.

Parameter  Description  Default Value 

MSHELP_TOOLS  

Specifies the location of the Windows help files. 

ORACLE_BASE\ORACLE_HOME\MSHELP 

NLS_LANG  

Specifies the supported language, territory, and character set. This parameter specifies the language in which the messages are displayed, the territory and its conventions for calculating week and day numbers, and the character set displayed. 

During installation, Oracle Universal Installer sets this value based on the language setting of the operating system. See Oracle8i Installation Guide for Windows NT for a list of commonly used values.

Note: If this parameter is deleted at a later time, Oracle uses the value AMERICAN_AMERICA.US7ASCII. 

ORA_CWD  

Specifies the current working directory. This parameter must be manually set. For example, if you set this parameter and then use ORADIM, a log file called ORADIM.LOG is created in this directory. 

The value for this parameter must be set manually. 

ORA_SID_AUTOSTART  

Starts the database when the OracleServiceSID service is started. 

TRUE 

ORA_SID_PFILE  

The full path to the initialization parameter file.  

ORACLE_BASE\ADMIN\DB_NAME\PFILE\INIT.ORA 

ORA_SID_ SHUTDOWN  

When set to TRUE, shuts down the Oracle database identified by SID when OracleServiceSID is stopped. 

TRUE 

ORA_SID_
SHUTDOWN_
TIMEOUT  

Sets the maximum time (in seconds) to wait for the shutdown to complete before the service for a particular SID stops. 

30 

ORA_SID_SHUTDOWNTYPE  

The mode in which the database is shut down when you stop OracleServiceSID. The valid values are a (Abort), i (Immediate), and n (Normal). 

i (Immediate) 

ORACLE_AFFINITY  

Specifies the Windows NT processor affinity of the threads within the Oracle process. The format is:

name1:cpumask1;name2:cpumask2

Each name setting must be the name of a background thread, USER for non-background (shadow) threads, and DEF for any thread type not handled specifically.

The name MASK sets the affinity mask of the Oracle process. Valid background thread names are DBWR, LGWR, PMON, SMON, ARCH, RECO, CKPT, TRWR, SNP0 through SNP9, and P000 through P481.

Each affinity setting must be a valid affinity mask (or its numeric equivalent) for the corresponding name. The process affinity mask is used only when the Oracle service is first started. Each thread's affinity is set only when the individual thread is started (for example, at database startup time for the background threads).

Note: This parameter must be manually added. 

The value for this parameter must be set manually. Oracle Corporation recommends consulting Oracle Support Services before changing this parameter. 

ORACLE_BASE  

The top-level Oracle directory (for example, C:\ORACLE) that contains ORACLE_HOME, \ADMIN, and \ORADATA. 

ORACLE_BASE 

ORACLE_GROUP_
NAME  

Specifies the name of the group containing icons of the Oracle products installed. The parameter is added to your registry when you first install Oracle products, even if Oracle Universal Installer does not create a program group for the Oracle products you have installed (for example, if you have installed only Net8 software). 

Oracle - HOME_NAME 

ORACLE_HOME  

Specifies the Oracle home directory in which Oracle products are installed. This directory is immediately beneath the Oracle base directory in the Oracle directory hierarchy.  

The drive letter and name that you specify during installation 

ORACLE_HOME_KEY  

The HKEY_LOCAL_MACHINE location of Oracle parameters. 

SOFTWARE\ORACLE\HOMEID 

ORACLE_HOME_ NAME  

Specifies the home name of the Oracle home directory in which Oracle products are installed.  

The name that you specify during installation 

ORACLE_PRIORITY  

Determines the Windows NT scheduling priorities of the threads within the Oracle ORDBMS or DBMS process. The format is:

name1:priority1;name2:priority2 . . .
 

CLASS:normal; DEF:normal

The name CLASS sets the priority class of the Oracle process.

Threads can be assigned priority either collectively or individually. The collective name USER designates non-background (shadow) threads; the collective name DEF designates any thread type not handled specifically. Valid individual background thread names are DBWR, LGWR, PMON, SMON, ARCH, RECO, CKPT, TRWR, and SNP0 through SNP9.

Note: ORACLE_PRIORITY is not automatically created for you in the registry. When it is not defined in the registry, the Windows NT default values are used for the priorities of the thread.  

ORACLE_SID  

Specifies the name of the Oracle database instance on the host machine. The value of this parameter is the SID for the instance. 

The default value is specified by the entry in the Database Identification window of Oracle Universal Installer. 

OWAST  

Specifies the location of Oracle Web Publishing Assistant files. 

ORACLE_BASE\ORACLE_HOME\ASSISTANTS\OWAST 

OWASTDBS  

Specifies whether database connection sharing is disabled. 

OFF 

OWAST_HOME  

Specifies the name of the Oracle Web Publishing Assistant service. 

OracleWebAssistant0 

RDBMS_
ARCHIVE  

Specifies the location of the backup database files. 

ORACLE_BASE\ORACLE_HOME\DATABASE
\ARCHIVE 

RDBMS_
CONTROL  

Specifies the location of the backup database control files. 

ORACLE_BASE\ORACLE_HOME\DATABASE 

SQLPATH 

Specifies the location of SQL scripts. 

ORACLE_BASE\ORACLE_HOME\DBS 

HKEY_LOCAL_MACHINE\SOFTWARE\ORACLE

This subkey contains the following parameters:

Parameter  Description  Default Value Entry 

INST_LOC  

Specifies the location of Oracle Universal Installer files. 

System Drive:\Program Files\Oracle\Inventory 

OO4O  

Specifies the location of Oracle Objects for OLE message files. 

ORACLE_BASE\ORACLE_HOME\OO4O\MESG 

HKEY_LOCAL_MACHINE\SOFTWARE\ORACLE\ALL_HOMES

This subkey provides general information on each Oracle home directory on a computer. This subkey contains the IDx subkey(s) and its parameters, described below, as well as other parameters listed.

IDx

This subkey corresponds to the HOMEID of the same number (for example, HOME0 for the first installation, HOME1 for the second installation, and so on). IDx contains the following parameters. The values that display are determined by what you enter during installation in the File Locations dialog box of Oracle Universal Installer.

Parameter  Description  Default Value Entry 

NAME  

Specifies the home name of the Oracle home for IDx. This is the value that you specify when prompted for an Oracle home name. 

The name that you specify during installation. 

PATH  

Specifies the Oracle home directory for IDx

ORACLE_BASE\ORACLE_HOME 

HKEY_LOCAL_MACHINE\SOFTWARE\ORACLE\ALL_HOMES Parameters

This subkey contains the following parameters.

Parameter  Description  Default Value 

DEFAULT_HOME  

Specifies the default Oracle home name (that is, the first Oracle home installed on your machine). 

The name that you specify during installation. 

HOME_COUNTER  

Specifies the number of installed Oracle homes. 

LAST_HOME  

Displays the ID number of the most recently installed Oracle home. For example, if HOME0 was the most recently installed Oracle home, the number 0 appears. 

HKEY_LOCAL_MACHINE\SYSTEM\CurrentControlSet

HKEY_LOCAL_MACHINE\SYSTEM\CurrentControlSet\Services

This subkey contains the following:

Parameters for Oracle Performance Monitor for Windows NT

Oracle Performance Monitor for Windows NT parameters appear in HKEY_LOCAL_MACHINE\SYSTEM\CurrentControlSet\Services\Oracle8\Performance.


Note:

Modify only the Hostname, Password, and Username values to point to any database. 


For Oracle Performance Monitor for Windows NT to display information for Oracle performance objects, it must log onto the database. Modify the following parameters if the default information is not applicable or if you want to access another database:

Parameter  Description  Default Value 

Hostname 

Displays a Net8 connect string that allows you to edit the SID (two entries labeled SID in this example):1

DESCRIPTION=

(ADDRESS_LIST=

(ADDRESS=

(PROTOCOL=BEQ)

(PROGRAM=oracle8)

(ARGV0=oracle8SID)

(ARGS='(DESCRIPTION=(LOCAL=YES)(ADDRESS=
(PROTOCOL=beq)))')

)

)

(CONNECT_DATA=(SID=SID))

) 

Not applicable 

Password 

Displays the encrypted password for the user name to access the database.  

MANAGER (encrypted) 

Username 

Displays the user name to access the database. 

SYSTEM 

1 The 2:, 2:orcl, and 2:sid connect strings for local connections to Oracle8i for Windows NT are not supported. Instead, the default connect string for a local connection uses Bequeath Protocol support.

Oracle Performance Monitor for Windows NT requires the following parameters as entry points:

Parameter  Description  Default Value 

Close 

Specifies the close entry point for the DLL. 

CloseOracle8PerformanceData 

Collect 

Specifies the collect entry point for the DLL. 

CollectOracle8PerformanceData 

Library 

Specifies the name of the Oracle Performance Monitor DLL. 

ORAPERF.DLL 

Open 

Specifies the open entry point for the DLL. 

OpenOracle8PerformanceData 

The following parameters specify the Oracle Performance Monitor for Windows NT log file and object configuration files:

Parameter  Description  Default Value 

LOGFILE 

Specifies the name of the Oracle Performance Monitor log file. This log file reports any errors, such as Oracle objects not displaying or database access problems. 

ORACLE_BASE\ORACLE_HOME\DBS
\OPERF81.LOG 

PERF_FILE_NAME 

Specifies the location of the PERF.ORA file. PERF.ORA contains all the performance objects displayed by Oracle Performance Monitor. 

ORACLE_BASE\ORACLE_HOME\DBS\PERF81.ORA 

Parameters for Oracle Services

The HKEY_LOCAL_MACHINE\SYSTEM\CurrentControlSet\Services subkey contains additional subkeys that correspond to each Oracle service.

Each service subkey contains the following parameters:

Parameter  Description  Default Value Entry 

DisplayName 

Specifies the service name of the instance whose SID is SID

Name of the service. For example, OracleServiceORCL1, where ORCL1 is the SID. 

ImagePath 

Specifies the fully qualified path name of the executable invoked by the service and any command-line arguments passed into the executable at runtime.  

Path to the executable file of the product. 

ObjectName 

Specifies the logon user account and machine to which the service should log on. 

LocalSystem 

Oracle Parallel Server Registry Parameters

The following Oracle8i Parallel Server registry values are based on Oracle Corporation's reference implementation of the cluster Operating System Dependent (OSD) modules. Consequently, some of this information may not be applicable to your particular cluster environment. Consult with your hardware vendor for more details about installing and configuring your particular cluster configuration.

HKEY_LOCAL_MACHINE\SOFTWARE\ORACLE\OSD

This subkey contains the following required and optional values:

Value  Type  Description 

CMDLL 

REG_SZ 

Specifies the full path of the Cluster Manager (CM) DLL. Required. 

IODLL 

REG_SZ 

Specifies the full path of the Input/Output (IO) DLL. Required. 

IPCDLL 

REG_SZ 

Specifies the full path of the Inter-Process Communication (IPC) DLL. Required. 

PMDLL 

REG_SZ 

Specifies the full path of the Performance & Management (PM) DLL. PM is not an OSD component, but resides in this area. This DLL is maintained by Oracle. Required if using Oracle Enterprise Manager. 

STARTDLL 

REG_SZ 

Specifies the full path of the Startup DLL. Optional. 


Note:

The Performance and Management (PM) DLL is no longer installed with the vendor OSD layer. The PM DLL is installed with Oracle8i Parallel Server in the ORACLE_BASE\ORACLE_HOME\BIN directory. 


HKEY_LOCAL_MACHINE\SOFTWARE\ORACLE\OSD\CM

This subkey contains the Cluster Manager (CM) registry values.

Value  Type  Description 

ErrorLog 

REG_SZ 

Specifies the location of the CM error log file if CM is started by the Startup module. Oracle recommends using SYSTEMROOT\SYSTEM32\CM.LOG.

If CM is started as a service, the error log is automatically placed in this location. In this case, it is not necessary to set a value for ErrorLog. 

CmSrvrPath 

REG_SZ 

Specifies the full path of the CM executable. Required if the START module is used and CM is started by the Startup module. 

DefinedNodes

 

REG_MULTI_SZ  

A list of TCP/IP DNS host names. Each host name defines a potential member of the cluster. These host names must be the same as the host name in the SYSTEMROOT\SYSTEM32\DRIVERS\ETC\HOSTS file. Required.

Note: The order of HostNames in this value is important since it defines the node numbers (0...n). Each host that is a cluster member must have exactly the same value. 

PollInterval  

REG_DWORD

 

Defines the check-in time among CMs on different nodes. Each CM is expected to send at least one status packet to all other nodes per poll interval. The default is 1000 milliseconds, or 1 second 

MissCount  

REG_DWORD  

Defines the number of check-in intervals that can be missed before a CM and its related node are declared down by the cluster. The default is 3. 

CmHostName  

REG_SZ 

Used by the local CM. Useful in a multihost environment, when more than one network is available on the node. 

CmDiskFile  

REG_SZ 

Enables the Split-Brain detection feature. To enable, set this to a partition of size greater than 2 MB, for example: \\.\OPS_CMDISK. Null value means the feature is disabled. 

HKEY_LOCAL_MACHINE\SOFTWARE\ORACLE\OSD\PM

HKEY_LOCAL_MACHINE\SOFTWARE\ORACLE\OSD\DB_NAME

This subkey contains the Performance and Management (PM) registry values. Under this subkey, each Oracle8i Parallel Server cluster has its own registry subkey. The domain key name is the same as the cluster name. Within these keys, values are defined to provide the per-domain and per-instance information.

Value  Type  Description 

REG_MULTI_SZ 

Specifies the cluster instance ID data assigned to the first instance (OP1) on the primary node with the following format:

SID COMPUTER_NAME HOST_NAME ORACLE_HOME

For example:

op1 OPSHIP1 opship1 c:\oracle\ora81 

REG_MULTI_SZ 

Specifies the cluster instance ID data assigned to the second instance (OP2) on the second node with the following format:

SID COMPUTER_NAME HOST_NAME ORACLE_HOME

For example:

op2 OPSHIP2 opship2 c:\oracle\ora81 

n 

REG_MULTI_SZ 

Specifies the cluster instance ID data assigned to the nth instance (OPn) on the nth node. 

Modifying a Registry Value with REGEDT32


CAUTION:

Do not edit your registry unless absolutely necessary. If an error occurs in your registry, Oracle8i for Windows NT can stop functioning and the registry itself can become unusable. 


To edit the Oracle-related settings:

  1. Start the registry in one of two ways:

    The Registry Editor window appears.


  2. Navigate to the values you want to view or modify by double-clicking the appropriate keys.

    The left-hand side of the window shows the hierarchy of registry keys, and the right-hand side of the window shows various values associated with a key.

  3. Double-click the parameter to edit.

    The String Editor dialog box appears:


  4. Make any necessary edits.

  5. Click OK.

  6. Choose Exit from the Registry menu.

Adding a Registry Parameter with REGEDT32

To add a parameter to the registry:

  1. Start the registry in one of two ways:

    The Registry Editor window appears.

  2. Navigate to the key to which you want to add the new value.

  3. Choose Add Value from the Edit menu.

    The Add Value dialog box appears:


  4. In the Value Name text box, type the name that you want to assign to the currently selected key.

  5. In the Data Type list, select the value class that you want to assign to the added value:

    • REG_SZ, REG_EXPAND_SZ (for an expandable string), or REG_MULTI_SZ (for multiple strings) for a data string

    • Binary value with a REG_DWORD prefix to identify a value entry as a DWORD (hexadecimal data) entry

  6. Click OK.

    A String Editor dialog box appropriate for the data type appears:


  7. Type the value for the parameter.

  8. Click OK.

    The Registry Editor adds the parameter.

  9. Choose Exit from the Registry menu.

    The registry exits.

Adding or Modifying Registry Parameters with Oracle Administration Assistant for Windows NT

Instead of using REGEDT32 to add, edit, and delete parameters for an Oracle home, you can use the Oracle Home Configuration snap-in included as part of Oracle Administration Assistant for Windows NT. You must have Microsoft Management Console on your computer to use this product. The Oracle home parameters are located in the HKEY_LOCAL_MACHINE\SOFTWARE\ORACLE\HOMEID key.

See "HKEY_LOCAL_MACHINE\SOFTWARE\ORACLE\HOMEID" for more information about the Oracle home parameters.

Starting the Oracle Administration Assistant for Windows NT

To start the Oracle Administration Assistant for Windows NT:

  1. Choose Start > Programs > Oracle - HOME_NAME > Database Administration > Oracle Administration Assistant for Windows NT.

    Oracle Administration Assistant for Windows NT starts.

  2. Expand Oracle Homes.

  3. Right-click the Oracle home that you want to modify.

  4. Click Properties.

    The Properties dialog box appears.

Adding Oracle Home Parameters

You can only add parameters with a data type of REG_SZ. Use REGEDT32 to add parameters with a data type of REG_EXPAND_SZ, REG_MULTI_SZ, or REG_DWORD.

To add an Oracle home parameter:

  1. Click Add in the Properties dialog box.

  2. Enter the name in the Parameter Name text box.

  3. Enter the value in the Parameter Value text box.

  4. Click OK.

  5. Click Apply.

Editing Oracle Home Parameters

To change the default SID:

To edit one of the other parameters:

  1. Select the parameter in the Other Settings text box in the Properties dialog box.

  2. Click Edit.

  3. Modify the value.

  4. Click OK.

  5. Click Apply.

Deleting Oracle Home Parameters

To delete an Oracle home parameter:

  1. Select the parameter in the Other Settings text box in the Properties dialog box.

  2. Click Delete.

Modifying Oracle Performance Monitor for Windows NT Parameters

Instead of using REGEDT32 to modify Oracle Performance Monitor's Hostname, Password, and Username parameters, you can use either of the tools described in this section.

See "Parameters for Oracle Performance Monitor for Windows NT" for more information about the Hostname, Password, and Username parameters.

Using OPERFCFG

OPERFCFG is an Oracle tool that you run from the MS-DOS command prompt.

The table below describes OPERFCFG command line syntax and provides examples of its use.

The -U, -P, and -D commands are all optional.

Use this syntax: 

OPERFCFG [-U USERNAME] [-P PASSWORD] [-D DATABASE_NAME]
 

Syntax description: 

  • -U USERNAME

 

Username registry parameter value that Oracle Performance Monitor uses to log into the database. You must have DBA privileges on this database. 

 

  • -P PASSWORD

 

Password registry parameter value for the user name.  

 

  • -D DATABASE_NAME

 

Net service name that Oracle Performance Monitor uses to connect to the database. Affects the Hostname registry parameter. The net service name corresponds to the SID of the database that you want to monitor. The -D command can be specified without providing a database name value.  

Example 1

Changing the Username and Password 

C:\> OPERFCFG -U DBA_ADMIN -P FRANK

This changes the user name to DBA_ADMIN and the password to FRANK and leaves the database name at its current value. 

Example 2

Changing the Username, Password, and Database Name 

C:\> OPERFCFG -U DBA_ADMIN -P FRANK -D PROD

This changes the username to DBA_ADMIN, the password to FRANK, and the database name to PROD. 

Example 3

Changing the Password 

C:\> OPERFCFG -P FRANK

This changes the password to FRANK for the current user name and database name. 

Example 4

Changing the Database Name to an Empty Value 

C:\> OPERFCFG -D

This changes the Hostname parameter to a blank value. This causes the Oracle Performance Monitor to connect to the default database on the computer. The current user name and password must be valid user accounts on this database. 

Using the Oracle Administration Assistant for Windows NT

The Oracle Performance Monitoring snap-in is part of the Oracle Administration Assistant for Windows NT. You must have Microsoft Management Console on your computer in order to use this product.

To use the Oracle Performance Monitoring snap-in:

  1. Choose Start > Programs > Oracle - HOME_NAME > Database Administration > Oracle Administration Assistant for Windows NT.

    Oracle Administration Assistant for Windows NT starts.

  2. Right-click Performance Monitor.

  3. Click Properties.

    The Performance Monitor Properties dialog box appears.

  4. Modify the text in the Username, Password, or Database text boxes and click Apply.


Prev Next
Oracle
Copyright © 2000 Oracle Corporation.

All Rights Reserved.

Library

Product

Contents

Index