Oracle8i Application Developer's Guide - Advanced Queuing
Release 2 (8.1.6)

A76938-01

Library

Product

Contents

Index

Prev Up Next

JMS Operational Interface: Basic Operations (Publish-Subscribe), 23 of 29


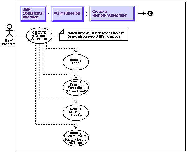
Create a Remote Subscriber for Topics of Oracle Object Type (ADT) Messages

Figure 15-21 Use Case Diagram: Publish-Subscribe - Create a Remote Subscriber for Topics of Oracle Object Type (ADT) Messages



To refer to the table of all basic operations having to do with the Operational Interface see:

  • "Use Case Model: Operational Interface -- Basic Operations"

 

Purpose

Create a remote subscriber for topics of oracle object type (adt) messages.

Usage Notes

AQ allows topics to have remote subscribers, i.e. subscribers at other topics in the same or different database. In order to use remote subscribers, you must set up propagation between the local and remote topic.

Remote subscribers may be a specific consumer at the remote topic or all subscribers at the remote topic. A remote subscriber is defined using the AQjmsAgent structure.

An AQjmsAgent consists of a name and address. The name refers to the consumer_name at the remote topic. The address refers to the remote topic - the syntax is (schema).(topic_name)[@dblink].

a) To publish messages to a particular consumer at the remote topic, the subscription_name of the recipient at the remote topic must be specified in the name field of AQjmsAgent. The remote topic must be specified in the address field of AQjmsAgent

b) To publish messages to all subscribers of the remote topic, the name field of AQjmsAgent must be set to null. The remote topic must be specified in the address field of AQjmsAgent

The CustomDatumFactory of the Oracle Object type of the Topic must be specified. A message selector can also be specified. Only messages that satisfy the selector are delivered to the remote subscriber. The message selector can be null. The syntax for message selector is that same as that for createDurableSubscriber with Topics of ADT type messages. The message selector may be null.


Syntax

Example

TopicConnectionFactory    tc_fact   = null;
TopicConnection           t_conn    = null;
TopicSession              t_sess    = null;  
TopicSession              jms_sess;
TopicSubscriber           subscriber1;
Topic                     shipped_orders;
int                       my[port = 5521;
AQjmsAgent                remoteAgent;    
ADTMessage                message;

/* create connection and session */
tc_fact = AQjmsFactory.getTopicConnectionFactory("MYHOSTNAME",
                                                  "MYSID", myport, "oci8");
t_conn = tc_fact.createTopicConnection("jmstopic", "jmstopic");

/* create Topic session */
jms_sess = t_conn.createTopicSession(true, Session.CLIENT_ACKNOWLEDGE);    
  
/* get the Shipped order topic */
shipped_orders = ((AQjmsSession )jms_sess).getTopic("OE", "Shipped_Orders_
Topic");
/* create a remote agent */
remoteAgent = new AQjmsAgent("WesternRegion", "WS.shipped_orders_topic", null);


/* create a remote subscriber  with null selector*/
subscriber1 = ((AQjmsSession)jms_sess).createRemoteSubscriber(shipped_orders, 
                                           remoteAgent, null, 
message.getFactory);
 

Prev Up Next
Oracle
Copyright © 1999 Oracle Corporation.

All Rights Reserved.

Library

Product

Contents

Index