Oracle8i Application Developer's Guide - Advanced Queuing
Release 2 (8.1.6)

A76938-01

Library

Product

Contents

Index

Prev Up Next

JMS Operational Interface: Basic Operations (Point-to-Point), 22 of 22


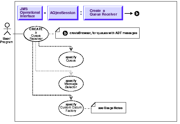
Create a Queue Receiver for Queues of Oracle Object Type (ADT) Messages

Figure 14-20 Use Case Diagram: Create a Queue Receiver for Queues of Oracle Object Type (ADT) Messages



To refer to the table of all basic operations having to do with the Operational Interface see:

  • "Use Case Model: Operational Interface -- Basic Operations"

 

Purpose

Create a queue receiver for queues of oracle object type (ADT) messages.

Usage Notes

The CustomDatum factory for a particular java class that maps to the SQL ADT payload can be obtained via the getFactory static method.

Syntax

Example

Assume the Queue - test_queue has payload of type SCOTT.EMPLOYEE and the java class that is generated by Jpublisher for this ADT is called Employee. The Employee class implements the CustomDatum interface. The CustomDatumFactory for this class can be obtained by using the Employee.getFactory() method.

/* Create a receiver for a Queue with Adt messages of type EMPLOYEE*/
QueueSession jms_session
QueueReceiver receiver;
Queue        test_queue;

browser = ((AQjmsSession)jms_session).createReceiver(test_queue, 
"JMSCorrelationID = 'MANAGER', Employee.getFactory());


Prev Up Next
Oracle
Copyright © 1999 Oracle Corporation.

All Rights Reserved.

Library

Product

Contents

Index