| Oracle8i Application Developer's Guide - Advanced Queuing Release 2 (8.1.6) A76938-01 |
|
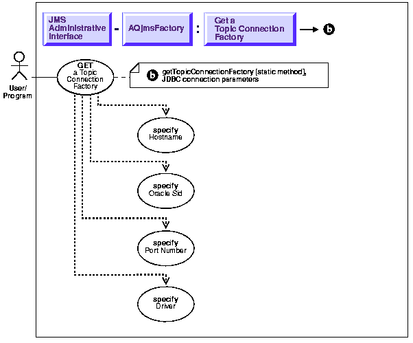
JMS Administrative Interface: Basic Operations, 9 of 30
GetTopicConnectionFactory is a Static Method.
Get a topic connection factory with JDBC connection parameters.
See Java (JDBC): Oracle8i Supplied Java Packages Reference, oracle.jms, AQjmsFactory.getTopicConnectionFactory
String host = "dlsun"; String ora_sid = "rdbms8i" String driver = "thin"; int port = 5521; TopicConnectionFactory tc_fact; tc_fact = AQjmsFactory.getTopicConnectionFactory(host, ora_sid, port, driver);
|
|
![]() Copyright © 1999 Oracle Corporation. All Rights Reserved. |
|